Software for Hardware 15.0 improves operations, boosts communication, and makes your entire process easier.
Generate professional quotes & submittals
Door and Frame Schedules
Hardware Schedules
Keying Schedules
Division 10 Schedules
Hardware Specifications


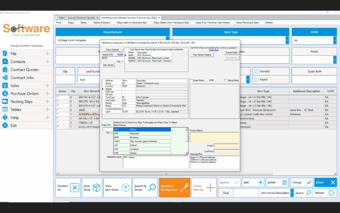
Integrated Price Books
Utilize over 100 hardware, 9 accessory, and 10 hollow metal price books integrated into Software for Hardware. With automatic updates, simply click to view catalog cutsheets and access up-to-date info. You can also add your own custom products.
Professional Quotes and Submittals
Ensure each employee responds to clients with a consistent branded template that includes your important terms and conditions. Users can choose to show the breakdown by section or lump sum price, and they can add custom notes.
Best door and frame drawing tool anywhere
Easiest to Use
Add Elevations
Add Comments
Design Once, Copy Everywhere


Management Dashboard
Designed to help you and your entire team be more proactive, the Software for Hardware management dashboard can alert you of action items, allow you to quickly find frequently used records, provide a brief overview of progress, and more. 10 different selectable tiles allow each SFH user to customize their dashboard to best fits their specific needs within the organization.
Cloud Support and Security
The cloud-hosted version of Software for Hardware uses top-notch technology to back up your data on an online network of servers, giving you remote access to your data, advanced security against cyberattacks, and two types of daily data backups. With SFH Cloud, reduce IT expenses with a low monthly cost and see improved end-user performance vs. an in-house server.